一文读懂职工代表大会的工作全流程
随着上市公司全面取消监事会逐步落实,设立职工代表董事也成为了大部分上市公司的配套举措,由此引起了董办/证券部对于民主选举形式——职工代表大会或职工大会选举职工代表董事的流程规范的关注。
为了帮助上市公司全面了解职工代表大会制度,规范选举职工代表董事流程,本文根据现行有效的《企业民主管理规定》(总工发〔2012〕12号)、《职工代表大会操作指引》(国厂开组办发〔2022〕2号)等法规制度、部门工作文件的指引,对职工代表大会的产生、召开、评议、公示等全流程进行梳理和总结。
一、职工代表大会和职工大会有何区别?
实践中我们经常会看到职工大会和职工代表大会两种称呼,实际上二者在性质、职权等方面并无本质区别,均属于职工代表大会制度的形式。职工代表大会和职工大会的主要区别在于,职工代表大会是在企业职工人数较多的情况下,通过选举职工代表,组成职工代表大会行使职权,即在具体工作制度方面增加了职工代表大会代表的选举、罢免等内容。
对于职工人数多与少的判断,《职工代表大会操作指引》明确提出,企业职工人数在五十人以下的,应当召开职工大会。因此,职工人数超过五十人的企业,可以选择召开职工代表大会。
二、职工代表大会的职权
职工代表大会作为职工行使民主管理权力的机构,是企业民主管理的基本形式。为保障职工的知情权、参与权、表达权和监督权,《企业民主管理规定》对职工代表大会的职权作出了明确规定,主要包括与职工权益息息相关的审议建议权、审议通过权、选举表决权、监督评议权。具体内容如下:
职权 | 具体内容 |
审议建议权 | 1. 听取企业主要负责人关于企业发展规划、年度生产经营管理情况,企业改革和制定重要规章制度情况,企业用工、劳动合同和集体合同签订履行情况,企业安全生产情况,企业缴纳社会保险费和住房公积金情况等报告,提出意见和建议; 2. 审议企业制定、修改或者决定的有关劳动报酬、工作时间、休息休假、劳动安全卫生、保险福利、职工培训、劳动纪律以及劳动定额管理等直接涉及劳动者切身利益的规章制度或者重大事项方案,提出意见和建议。 |
【适用主体:国有企业和国有控股企业】听取和审议企业经营管理主要负责人关于企业投资和重大技术改造、财务预决算、企业业务招待费使用等情况的报告,专业技术职称的评聘、企业公积金的使用、企业的改制等方案,并提出意见和建议。 | |
审议通过权 | 审议通过集体合同草案,按照国家有关规定提取的职工福利基金使用方案、住房公积金和社会保险费缴纳比例和时间的调整方案,劳动模范的推荐人选等重大事项。 |
【适用主体:国有企业和国有控股企业】审议通过企业合并、分立、改制、解散、破产实施方案中职工的裁减、分流和安置方案。 | |
选举表决权 | 选举或者罢免职工董事、职工监事,选举依法进入破产程序企业的债权人会议和债权人委员会中的职工代表,根据授权推荐或者选举企业经营管理人员。 |
监督评议权 | 审查监督企业执行劳动法律法规和劳动规章制度情况,民主评议企业领导人员,并提出奖惩建议。 |
三、职工代表大会的工作流程
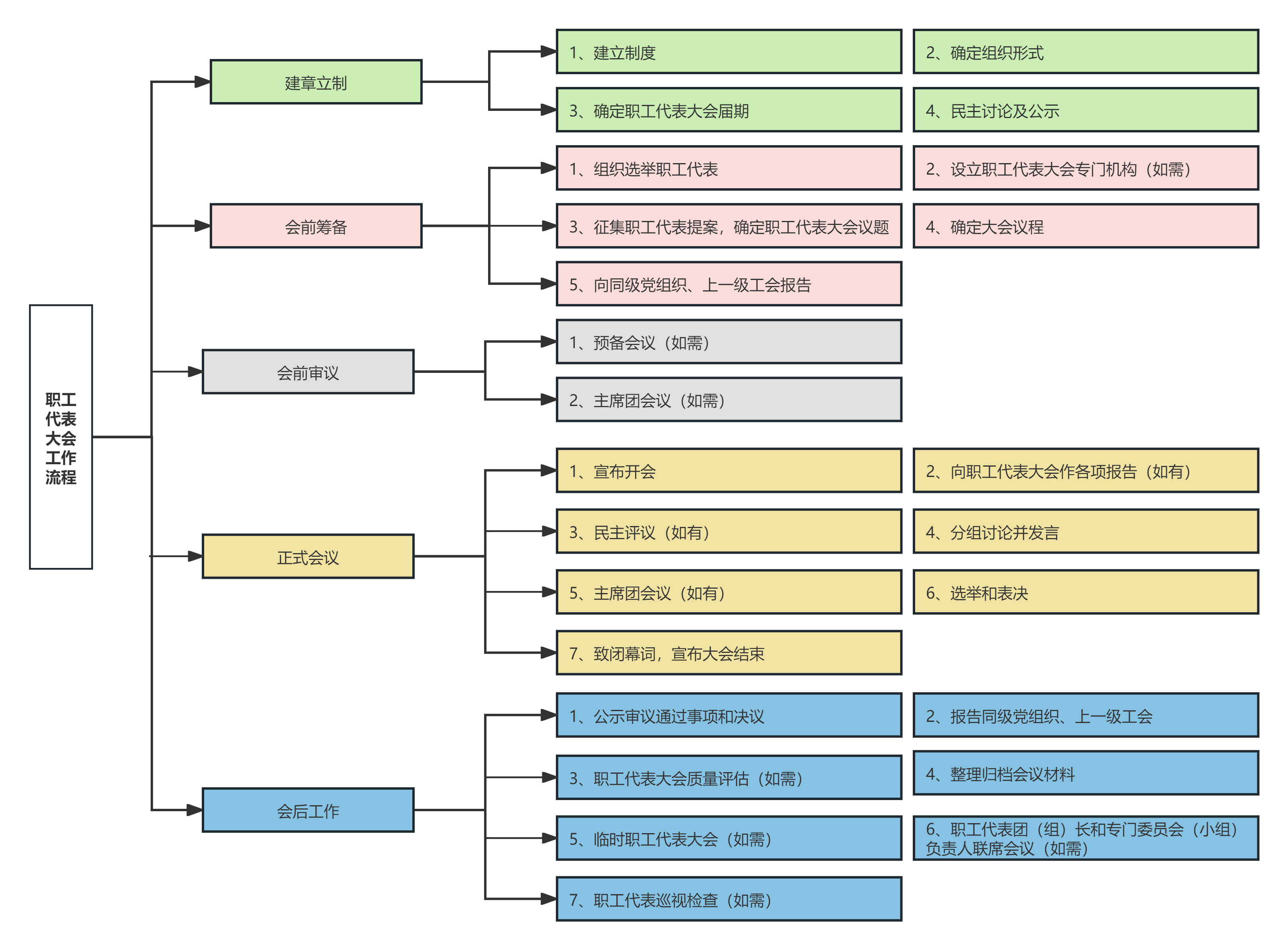
根据《职工代表大会操作指引》,职工代表大会的工作流程主要包括:建章立制、会前筹备、会前审议、正式会议、会后工作五个环节(如图例所示),适用的对象主要为国有、集体及其控股企业、私营、港澳台投资、外商投资等企业。事业单位、民办非企业组织等其他单位可参照执行。以下将从五个方面展开解读。

(一)建章立制
规范管理,制度先行。职工代表大会的工作程序应当在企业内部制度规范指导下实施,企业应当制定职工代表大会的实施办法或细则,明确组织制度、职权内容和工作制度等。同时,制度的设立和实施应当关注以下要点:
1. 职工代表大会届期:职工代表大会每届任期通常为三年至五年,具体任期由职工代表大会根据本单位实际情况确定。若遇到需要提前或延期换届的情况,应当经企业行政管理方与企业工会委员会协商一致,并将理由向上一级工会书面报告,同时向全体职工公示。
2. 民主程序:职工代表大会相关制度应当经职工代表大会讨论,提出方案和意见;企业应当与职工代表根据提出的方案与意见,对制度内容进行平等协商,确定最终文本;最后需提交职工代表大会审议通过,并纳入本单位管理制度体系,同时报同级党组织,并报上一级工会备案。
3. 公示程序:职工代表大会制度必要时可由员工书面签字作为公示方式,确认职工收到且知悉相关制度文本。此外,还可以采取以下方式履行公示程序:(1)企业对职工进行制度培训,并保留培训的书面记录,如培训签到表、培训内容记录等;(2)企业将制度的电子版本发布于公司内网,并提示职工登录查看制度内容;(3)企业通过电子邮件将制度发送给职工;(4)企业将制度张贴于办公场所公告栏。
(二)会前筹备
对于首次召开职工代表大会或进行职工代表大会换届的企业,应当成立由企业党组织、企业行政管理方、企业工会委员会等方面人员组成的筹备机构。职工代表大会设立之初通常需要经过:组织选举职工代表、设立职工代表大会专门机构(如需)、征集提案并确定议题、确定大会议程、向同级党组织及上一级工会报告等环节步骤。
非首次召开职工代表大会或换届,由企业工会委员会牵头完成各项大会筹备工作,提前确定会议日期、议题、议程,并组织召开会议。
首次召开职工代表大会或进行职工代表大会换届的流程步骤具体如下:
步骤 | 具体内容 | |
组织选举职工代表 | 1. 确定职工代表人数 | (1)职工代表人数不少于全体职工人数的5%,同时确保职工代表的人数不少于30人;如果按此比例计算出的职工代表人数超过100人,超出部分的代表人数可以协商确定。 (2)职工代表在一届任期内实行常任制,职工代表大会换届时,职工代表经过民主选举可以连选连任,不受任期次数的限制。 |
2. 确定职工代表构成和比例 | (1)职工代表大会的代表要具有广泛性、代表性,其中,企业中层以上管理人员和领导人员一般不得超过职工代表总人数的20%。所属单位多、分布广的企业集团,中层以上管理人员和领导人员一般不超过代表总数的35%。 (2)促进女职工代表比例与企业女职工比例相适应,有被派遣劳动者的企业,职工代表中应有被派遣劳动者代表。 | |
3. 确定选区分配名额 | 职工代表应以分公司(厂)、部门、班组、车间、科室等为基本选举单位,综合考虑职工代表人数总额、各选区职工人数、职工代表构成和比例要求等,确定各选区的职工代表名额。 | |
4. 开展选举工作 | (1)选举、罢免职工代表,应当召开选举单位全体职工会议,会议应有2/3以上职工参加,并经全体职工的过半数通过方为有效。 (2)选区一般应当场公布选举结果,企业工会委员会及时汇总选举结果,提交职工代表资格审查委员会(小组)审查,审查无误后,及时将职工代表名单通过厂务公开栏等形式向全体职工公布。 | |
5. 职工代表的罢免、补选 | (1)职工代表因岗位变动、离职退休、解除或终止劳动合同等原因无法履行代表职责,代表资格自行终止。 (2)对无故不履行代表职责,或严重失职失去选区职工信任、严重违反本单位规章制度或因违法犯罪受到刑事处罚等原因难以胜任职工代表的,应当予以罢免。 | |
6. 成立职工代表资格审查委员会(小组) | 职工代表资格审查委员会(小组)成员一般由工会、干部管理部门或人力资源部门、纪委监察等相关部门人员组成。 | |
7. 确认职工代表资格 | 与企业建立劳动关系的职工及被派遣劳动者,有选举和被选举为职工代表大会代表的权利。 | |
8. 组成代表团(组)并选出代表团(组)长(如需) | 企业工会委员会根据企业职工人数、分布情况和实际需要来确定是否组成职工代表团(组)并选举代表团(组)长。 | |
9. 邀请列席代表(如需) | 可以邀请一些未当选职工代表的企业领导人员、有关部门负责人和相关人员等参会,提出意见建议,但没有选举权和表决权。 | |
设立职工代表大会专门机构(如需) | 企业工会委员会主要根据企业职工人数、分布情况和实际需要来确定是否设立职工代表大会专门机构,即专门委员会(小组)。 | |
征集职工代表提案,确定职工代表大会议题 | 1. 职工代表提案的征集和处理 | 企业工会委员会发出征集职工代表提案的通知,职工代表在征集选区职工意见,充分调研的基础上提出提案。 |
2. 确定职工代表大会议题。 | 一般程序包括:通知征集、提出草案、形成正式意见、 提前送达职工代表征集意见建议、职工代表大会预备会议审议通过。 | |
确定大会议程 | 根据职工代表大会讨论的事项和对该事项行使的职权设置职工代表大会的议程 | |
向同级党组织、上一级工会报告 | 企业召开职工代表大会前,须由职工代表大会筹备机构或企业工会委员会就会议筹备情况向同级党组织报告,并向上一级工会报备。 | |
(三)会前审议
如果职工代表大会拟审议事项属于重大、复杂事项,可以事先召开预备会议、主席团会议,提前确定职工代表大会召开的日期、程序、议题等,确保正式会议合法、有效。
步骤 | 具体内容 | |
预备会议(如需) | 1. 预备会议 | 职工代表大会预备会议一般由企业工会委员会主持召开,全体职工代表参加,对召开本次职工代表大会需要确认的事项履行民主程序,确保正式会议合法、有效。 |
具体职责主要包括:选举产生大会主席团、听取本届(次)职工代表大会的筹备情况汇报,提出大会议题和议程的建议、通过职工代表资格审查委员会(小组)作的职工代表资格审查情况的报告、通过本届(次)职工代表大会的议题和议程、决定大会其他准备事项。 | ||
2. 设立主席团 | (1)职工代表大会根据实际情况确定是否设立主席团。 (2)没有设立职工代表大会主席团的,应当由企业工会委员会与企业行政管理方协商,在职工代表中推举职工代表大会的会议主持人,负责主持会议,一般由企业工会主要负责人担任。 | |
主席团会议(如需) | 主席团会议表决通过大会日程和议程、大会执行主席等。 | |
(四)正式会议
职工代表大会需由超过全体职工代表总数的2/3职工出席方可举行,表决事项须获得全体职工代表过半数赞成方为有效。具体开会和表决流程如下:
步骤 | 具体内容 | |
宣布开会 | 1. 到会职工代表必须超过全体职工代表总数的2/3,会议方为有效。 2. 宣布开会后,主持人应简要讲明本次大会的中心议题和主要任务,宣布大会议程。 | |
向职工代表大会作各项报告(如有) | 企业主要负责人、行政有关负责人、企业工会主席、职工代表大会专门委员会(小组)负责人就相关草案或情况说明进行报告。 | |
民主评议(如有) | 民主评议对象包括:职工董事、职工监事,国有、集体及其控股企业领导班子成员,法律法规规定或企业行政管理方与企业工会委员会协商确定应当接受职工代表大会民主评议的其他人员。 | |
分组讨论并发言 | 以职工代表团(组)为单位,就以上报告、议案、草案进行分组讨论,同时对大会的各项决议草案和需要经过大会选举的候选人进行酝酿。 | |
主席团会议(如有) | 职工代表大会主席团会议听取各代表团(组)讨论情况,研究需要审议决定的相关事项,草拟大会决议。 | |
选举和表决 | 1. 选举 | 职工代表大会依据职权,选举或者罢免职工董事、职工监事,选举依法进入破产程序企业的债权人会议和债权人委员会中的职工代表,根据授权推荐或者选举企业经营管理人员。 |
2. 表决 | (1)可采用举手表决或鼓掌通过等方式;对涉及职工切身利益的重大事项必须采用无记名投票的方式分项表决。 (2)表决事项须获得全体职工代表过半数赞成方为通过。 (3)如果对多个事项进行表决,应当分项表决,以确保职工代表对每一事项都能准确行使民主权利。 | |
致闭幕词,宣布大会结束 | 大会执行主席或者主持人宣布大会结束。 | |
(五)会后工作
职工代表大会结束后,企业工会委员会应当在七日内向全体职工公布会议决议,梳理、妥善保存会议筹备和召开的相关材料,并向同级党组织、上一级工会报告会议有关情况。此外,企业还可以建立职工代表大会质量评估机制、职工代表巡视检查机制,积极落实决议事项并提高职工代表大会工作质量。
步骤 | 具体内容 |
公示审议通过事项和决议 | 1. 闭会后将审议通过的事项和决议向全体职工公布。 2. 公布的范围应覆盖全体职工;公布的时间要有时效性,一般要求在闭会后七日内公布;公布形式可以多样,保证信息的完整和真实。 |
报告同级党组织、上一级工会 | 闭会后七日内,企业工会委员会将会议有关情况向同级党组织、上一级工会报告。 |
职工代表大会质量评估(如需) | 可以设计职工代表大会工作质量评估表,在职工代表大会结束后,组织职工代表填写,汇总数据;召开职工代表座谈会,了解掌握情况;召开党政工专题会议,研究提出整改意见和措施;向下一次职工代表大会报告测评结果及实施整改措施情况,接受职工代表审议,并将有关档案整理归档。 |
整理归档会议材料 | 企业工会委员会应及时梳理、妥善保存会议筹备和召开的相关材料,包括职工代表选举的相关文件、会议报告、讨论和发言的记录、选举和表决的程序文件等。 |
临时职工代表大会(如需) | 职工代表大会每年至少召开一次,闭会期间,有职工代表大会职权范畴内的重大事项,企业行政管理方、企业工会委员会或1/3以上职工代表联名提议,可召开职工代表大会临时会议。 |
职工代表团(组)长和专门委员会(小组)负责人联席会议(如需) | 职工代表大会闭会期间,有需要临时解决涉及企业改革发展、职工切身利益的重要问题时,可由企业工会委员会组织召集职工代表团(组)长和专门委员会(小组)负责人联席会议协商处理。协商讨论解决属于职工代表大会职权范围内的事项必须由职工代表大会授权,联席会议对有关事项的处理结果应当提请下一次职工代表大会确认。 |
职工代表巡视检查(如需) | 1. 企业工会委员会可建立职工代表巡视检查制度,定期组织职工代表对职工代表大会决议、决定贯彻落实情况,提案办理情况,企业安全生产、经营管理及为群众办实事情况,集体合同履行情况,职工群众关心的其他热点问题等进行巡视检查。 2. 职工代表就检查中发现的问题,及时提出意见建议,督促被检查单位或部门整改,跟踪整改情况。企业工会委员会汇总巡视检查情况,形成年度巡视检查总结报告报企业行政管理方,并在下一次职工代表大会民主管理工作报告中提报,接受职工代表审议监督。 |
职工代表大会的规范召开,是落实民主管理、保障职工权益的关键,也是凝聚发展共识、促进企业健康发展的桥梁。